已经到了年末,投资者出金问题频频发生,再加上外汇市场本来就是错综复杂的,很多投资者往往无法判断平台是真的因为各种原因导致出金延迟,还是平台出现了问题要跑路。即使外汇交易者在市场中如何运筹帷幄,一旦遭遇了无法出金或者出金拖延的情况也是束手无策的,特别是资金在交易商的“手中”,交易者只能处于被动状态。

就在最近,天眼君就收到一则这样的投诉曝光,交易者许先生作为一个在投资方面运筹帷幄、游刃有余的老牌交易者,却遭到了Grand Signal Markets平台以平台维护、疫情等原因不给出金,并且恶意封停其账户的事情。
事情经过
许先生是经朋友介绍了解到Grand Signal Markets这个外汇交易平台,因为原先看朋友在这个平台小赚过钱,于是在该平台进行了开户入金,随后进行了多次入金,金额达到12833美元,折合人民币约88461元。

在进行多次交易后,作为一个比较老牌的交易者,许先生觉得可以收手了,因此想要出金,然而该平台客服就以最近平台正在维护出不了金、疫情原因等理由不让许先生出金,刚开始许先生比较相信该平台客服说的话。后面许先生发现事情发展不对劲,就想将账户里的资金全部提出来。

但让许先生没想到的是,该平台竟然将许先生的账户封停了。不仅如此,该平台还随意进出许先生的账户,及随意下单,将许先生的账户里的钱全部亏损了。仅剩的一部分钱该平台也将其划到了自己的账户中。
于是许先生去找该平台的客服,但并未得到该平台客服的回应,许先生遂找到了外汇天眼的客服进行了曝光投诉。
关于Grand Signal Markets

通过查询外汇天眼APP,Grand Signal Markets的天眼评分为1.08分,暂时未查证到任何有效的监管信息。从其曝光台中来看,该平台客诉目前已达到6条客诉,从该客诉贴中我们可以发现最近这段时间Grand Signal Markets频繁爆出的无法出金和跑路投诉,这时候需要谨慎起来。若投资,存在巨大风险,建议各位投资者远离,谨防受害!

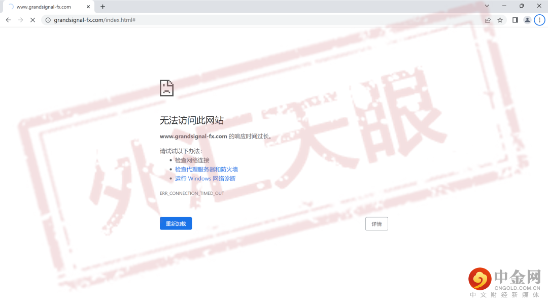
目前,Grand Signal Markets的官网已打不开,跑路实锤!

根据查询该平台的域名,Grand Signal Markets的网站创建于2022年8月17日,距离现在也仅仅只有4个月的时间!

就总的来说,Grand Signal Markets本身就是一家无监管券商,只要入金问题没有出金等问题严重危害投资者的资金,像这样的杀猪盘诈骗平台的跑路是随时的,想要维权也只能查到网站是新建立没有备案的,所以一定要远离这样没有实质监管的杀猪盘平台。
总结
总之,在一个外汇平台投资,首先要了解的就是它的出入金方式,当有问题发生时,可以精准判断是平台出现了问题还是出金出现了问题。
再者,如果遇到了长期拖延的问题,不要再想着平台还能“起死回生”,保留证据,及时进行维权才是正确的做法。
