对于绝大多数人来说,如果想要对抗通货膨胀,让资产增值,最好的方法就是投资。然而到底要怎么做才能做到多赚少赔,对此很多人表示很苦恼,尤其是面对动荡的金融市场,一个不小心就会被套牢...

正是如此,诈骗团队抓住了人们想赚钱的弱点,以电话、网络等方式宣称有保证获利、稳赚不赔的赚钱机会,来吸引许多人转账或入金到黑平台,但一旦到了后期投资者想要出金,却发现无法出金。而在EBC投资的李先生最近就在面临平台无法出金的困扰,不仅如此,对方还威胁李先生如果不缴出金费,就要将其账户冻结。
事情经过
李先生在一个游戏APP中认识了一个网名叫小鱼的女网友,两人在交换LINE聊了几天之后,这名女网友在一次闲聊中突然表示自己在一个名叫EBC的外汇交易平台上交易,且收益也不错。李先生听到收益不错,就点进对方提供的EBC网址开户。
在EBC开户后,李先生按照这位女网友的操作方式在EBC入金入了3万美元,随后进行跟单操作,没想到真的就像对方所说的,每次操作都能赚到钱。面对这么好的机会,李先生不想错过,就什么都没想,慢慢提高了自己的投资金额。

没过几天,李先生看自己的账户一直在获利,便打算先领9万美元出来,结果这个女网友告诉他,如果没有VIP会员,想出金就需要另外缴纳手续费。就这样,李先生在对方的诱导下办理了VIP,但让李先生没想到的是,这却是噩梦的开始。

不久,EBC的客服突然给李先生发消息,表示李先生申请VIP需要再额外储值8000美元。李先生想取消VIP资格,但对方却说无法取消,还对此表示李先生如果不缴钱,账户就会直接被冻结无法使用。信以为真的李先生为了尽快出金,也是没多想就缴了这笔钱。

就在李先生以为能出金时,却被EBC的客服告知因为他申请时打错了账户号码,账号遭到冻结,还需再缴2000美元才能解冻。李先生向这个女网友反映此事,这个女网友还假好心说愿意帮他出3万元。这时李先生才察觉情况不对劲,但一切都晚了,李先生投入的资金和缴纳的费用将近48万元,就此打了水漂...

关于EBC

根据外汇天眼APP的查询结果,发现EBC的天眼评分在7.88分,而且在外汇天眼中可以进行法律援助,对外声称的英国FCA直通牌照也在监管中,曝光台中也没有什么曝光贴。这么来看,一个受FCA机构严格监管的交易平台不像是会做出威胁不出金的事,那么会是什么原因呢?
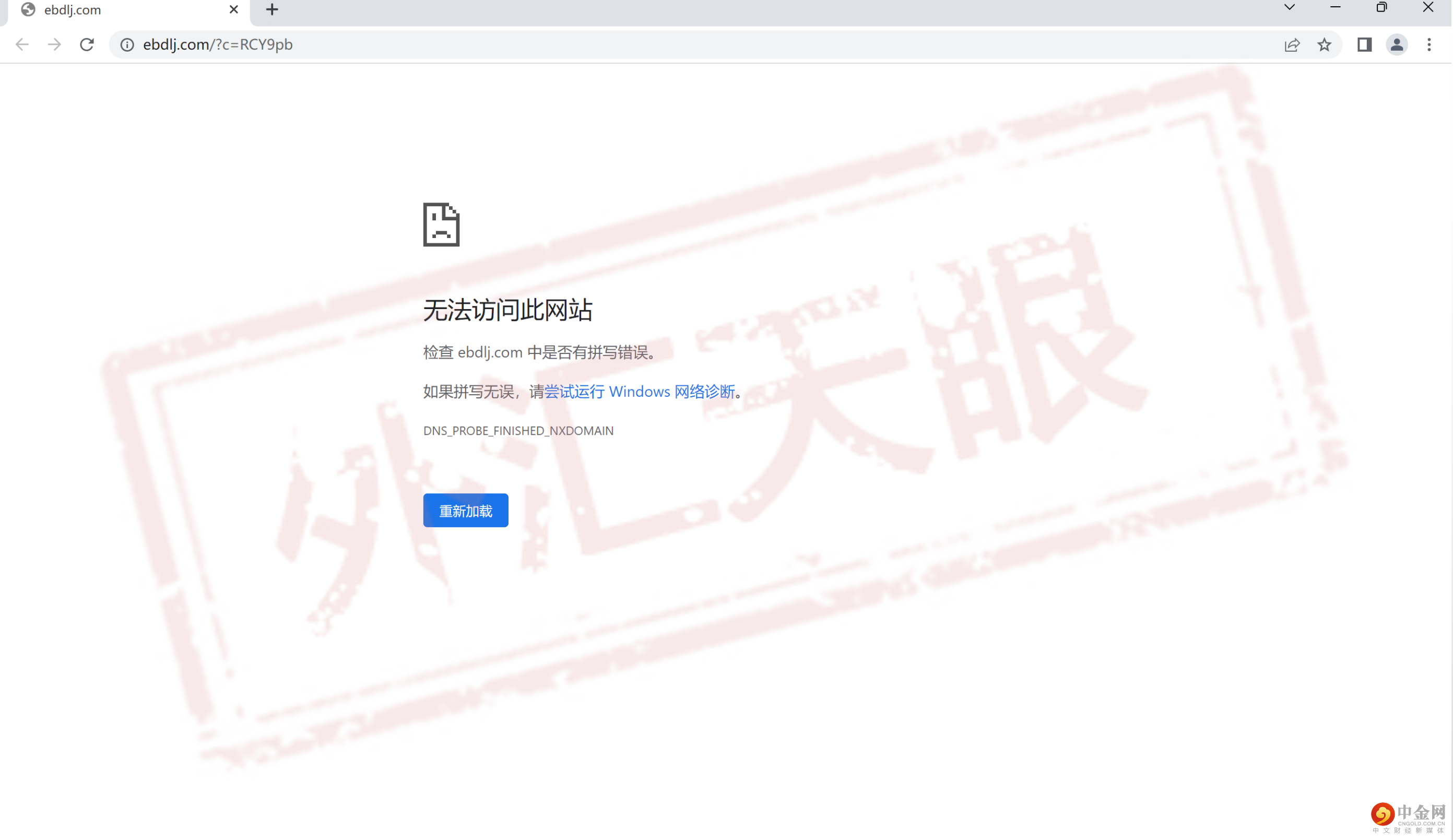
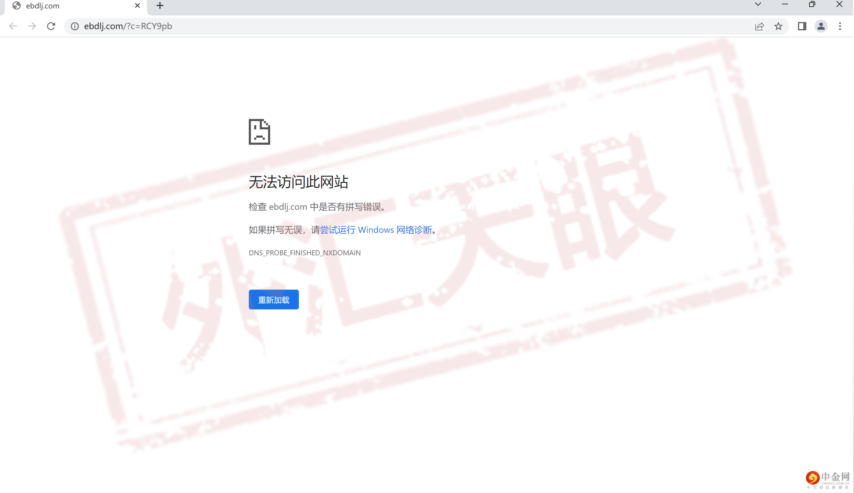
天眼君就根据李先生提供的网址来看http://ebdlj.com/?c=RCY9pb,发现该网址和正版的EBC交易网址https://www.ebcfin.com/完全不一样,而且李先生提供的网址目前已经打不开了,因此确定仿冒EBC有造假情事,整体看来有相当高的诈骗疑虑。

山寨的EBC

正版的EBC
天眼君进一步查询了假冒EBC的这个网站,则可以看到其最早相关记录是今年的/7/28,推测成立时间应该在此前后,至今也不到半年,黑平台实锤!建议投资人远离这家交易商,以免遭遇财务方面的损失。

总结
最后,外汇天眼还是要提醒想靠投资外汇、美股、期货获利的用户,市面上有许多冒充正版经纪商的黑平台,在注册与入金前一定要先做查证工作,以免误入诈骗集团的陷阱。
想要辨别平台的真伪,最简单的做法就是使用外汇天眼APP的查询功能,只要输入名称就能查到真券商与假平台的信息,只要逐一对照网址、监管信息、使用软件、整体评分,就能知道一家交易商是否安全,将被诈骗的风险降到最低!
