一般来说,在正规的平台上申请出金是不需要缴纳什么费用的,除非有一些特殊情况,像低额出金、没有交易就申请出金等情况下,或许会让你缴纳一定的手续费(不同的平台有不同的规则),但即使有需要缴纳那也不会太高,更别说缴纳巨额出金费了!

而在一些黑平台骗局中,诈骗者通常会以各种理由让投资者缴纳巨额费用,比如告诉你出金需要缴纳高额的服务费才能出金,否则就出不了金,所以这种情况一旦出现,也就意味着投资者想要出金就已经非常难了。在天眼君看来,你要是碰到这种情况了,就快跑!呼呼快跑!还要记住的是千万不要往对方账户里汇钱,否则会使赔了夫人又折兵。
就在最近,国外的张先生找到了GSM平台交易商在MT5上开户入金,刚开始对方手把手指导,开户入金操作非常顺利。


但没过多久张先生想要出金,然而GSM以需要缴纳出金服务费才能出金为理由拒绝出金,随后张先生开始和对方沟通,问缴纳费用是否可以从出金的账户里扣除,对方更是以客户账户资金无权动用为理由拒绝了。
照这样来看,也就是不管咋样,张先生都得先支付出金服务费才能出金,而且!不知道交了这个钱能否出金都还是个问题,张先生意识到自己掉进了骗局中,于是找到了外汇天眼客服进行投诉。

那GSM到底是个什么样的平台呢?
天眼君带大家扒一扒,从外汇天眼上显示,GSM天眼评分1.73,在其风险评测一栏显示该交易商当前暂无任何实际有效的监管牌照,所持有的美国NFA是美国非外汇类交易商,属于超范围经营,

不仅如此,此平台近三个月的客诉曝光帖多达21条,而这些受害者和张先生一样,大多是在出金的时候被要求缴纳高额出金费用,就算是缴纳了其费用,这些受害者也没能如愿以偿的收到出金。

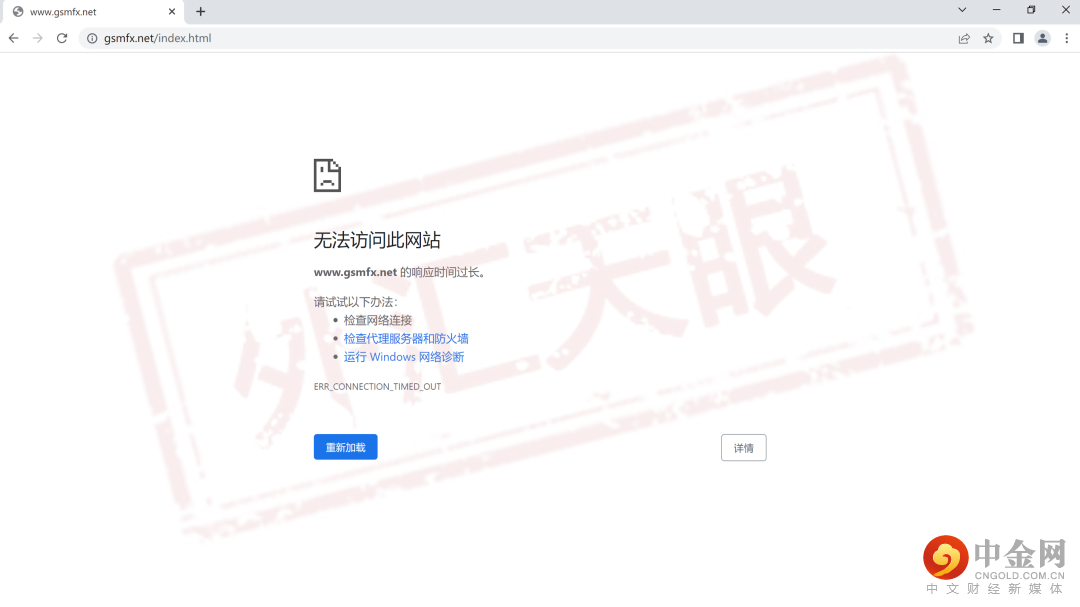
天眼君用多个浏览器对GSM的官网网页进行查询,其浏览器中显示的都是无法访问此网站,

又查询了该网站域名之后,天眼君发现GSM这个网站到期了,明显是跑路了,黑平台实锤!

因此,天眼君认为,对平台出现的任何不常规问题都保持警惕,对于平台给出的任何借口要理性判断,出现问题后应当及时向外汇天眼提交投诉。
最重要的是,建议大家在选择平台前积极查证,从根源上远离骗局,不要等到发现被骗了才想着挽回损失。
