我们都知道,外汇交易佣金是外汇平台杠杆进入中国市场时的产物,也可以将其简单的理解为是在自己原本的手续费之外,额外增加的一些交易成本。
不过随着外汇市场的发展,在外汇交易平台进行交易也是越来越正规化,现如今正规的外汇平台已经不存在收取外汇交易佣金这回事了,即使收取也只是点差交易费,而一些非正规的外汇交易平台为了能够赚更多的钱,会私自给其名下客户进行加佣金,甚至是高额佣金!实际上,收取外汇佣金是违法行为。

这不,来外汇天眼投诉曝光的何先生,曝光了如果想在DingHui外汇交易平台出金,就得缴纳高额的佣金,而且还威胁何先生要告他。
事情经过
2022年7月7号,何先生通过网络搜索查询到的DingHui外汇交易平台,随后在该平台进行了开户和入金。何先生看在DingHui进行入金和交易都还挺正常的,再加上第一次申请小额出金也是成功的,遂进行了多次入金,期间也没出金。

就在何先生看自己账户金额越来越多,想着赶紧收手申请出金的时候,对方却告知何先生出金需要缴纳10%的老师佣金才能出金,也就是16749美元,折合人民币约11万。面对如此高额的佣金费,何先生表示很纳闷,为什么之前出金的时候也没有收取佣金,而且也没告知他出金需要缴纳佣金,于是就跟对方进行了理论。

但对方的态度却很蛮横,以如果何先生没有按照规定时间缴纳佣金费用,将对何先生采取相关的法律措施,以及后期会损失的不仅仅是金钱还有信誉为由威胁何先生。因为怕所有的钱打水漂和信誉受损,何先生表示可以在这期间筹钱。然而就在何先生筹钱的这段时间里,对方却将何先生拉黑了,不仅如此,自己的账户也一直处于登录失败的状态。

这个时候,何先生才恍然大悟,原来对方要的不是那10%的老师佣金,而是他全部的钱。于是在报完警之后联系到了外汇天眼的工作人员进行曝光,希望想要在该平台进行投资的投资者们能远离该平台。
关于DingHui平台
通过外汇天眼APP查询,DingHui平台的天眼评分为1.13分,评分极低,对外宣称持有的美国NFA普通金融牌照不在监管中,建议投资者远离。

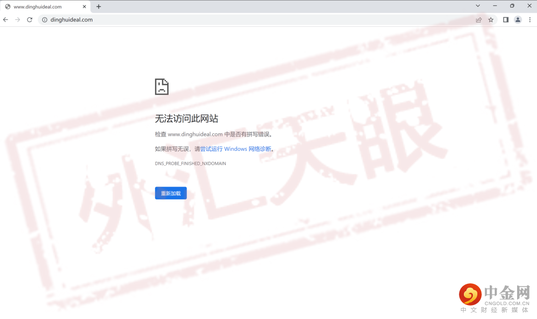
不仅如此,该平台官网目前已处于打不开的状态,黑平台跑路实锤!

不仅如此在近3个月内外汇天眼的工作人员收到对该交易商的投诉已达到n条,请注意风险,谨防受害!从其相关平台中我们可以发现,该平台的相关平台用的皆是DingHui外汇交易商,因此也比较好辨别。

总结
总之,投资千万条,出金第一条,平台不规范,被骗两行泪。天眼君看过太多的套路和骗局,在这里特别提醒大家在选择外汇交易之前,一定要学会使用外汇天眼对外汇平台进行检验,一旦发现是黑平台,要及时远离,不要妄想在黑平台中捞金!
