迄今为止,非法的金融活动时常发生,很多人在不懂投资、不追问平台是否合法、一心只想赚钱的心态下,被不法分子所利用,最终落入金融诈骗的骗局内。正是如此,就有一些地下外汇交易平台伪装成国际化的正规外汇公司,靠着“拉人头”四处掠金,大搞拆东墙补西墙的游戏。

年关将近,预计年底又要迎来不少的平台爆雷跑路。目前已经爆雷跑路的外汇投资平台We One Limited微一外汇就是其中一个,在收割完最后一波“韭菜”后渺无踪影。而方先生正是该平台的受害者。
方先生被骗经过
在2021年11月中旬,方先生通过搜索查询到了We One Limited微一外汇,由于是第一次进入汇圈,方先生并没有对该平台做过多的了解。在2021年11月19号这天开户并进行了入金,在之后的一段时间,方先生的入金操作基本没有什么异常。

在刚开始操作交易,方先生还有过出金的习惯,随着账号越来越多,并且一直在交易中,也就没有再提现过了。

直到今年的11月2号,方先生发现无法联系到该平台的工作人员,也无法登录We One Limited微一外汇旗下的Mima交易软件账号,更别说申请出金了。方先生算了下,入金的账户总额加起来有将近75000美金无法提现,折合人民币约54万。

让方先生感到纳闷的是,明明前不久还做过活动的We One Limited微一外汇,怎么一夜之间就联系不到了?殊不知,做这次活动是该平台跑路前打算收割最后一波“韭菜”。

在此之后,方先生多次尝试登录该平台网站,但均未成功,也多次以邮件的形式联系该平台,邮件也均被退回。

可怜的方先生因为看在We One Limited微一外汇做的还可以,还想拉自己朋友入圈,结果自己却落得个“血本无归”。
关于We One Limited微一外汇

通过外汇天眼查询,We One Limited微一外汇天眼评分为4.64分,宣称持有的美国全国期货协会NFA牌照显示已撤销,但持有的加拿大FINTRAC货币兑换牌照尚在监管中。
不过根据调查结果显示,这个加拿大FINTRAC货币兑换牌照是不监管外汇的,他们的主要任务是收集、分析、评估和披露加拿大金融行业的相关资讯,保护该国金融稳定及安全,也就是说和外汇监管半毛钱关系都没有!这么来看没有任何资金安全保障。
不仅如此,We One Limited微一外汇还认准了国内的交易者分不清这一堆英文字母的组合,分不清哪个机构真的在监管外汇,才光明正大打着FINTRAC的名号招摇撞骗。很显然该平台并无有效监管。再从其曝光台来看,其中曝光帖已达20条,存在巨大风险,建议投资者远离!

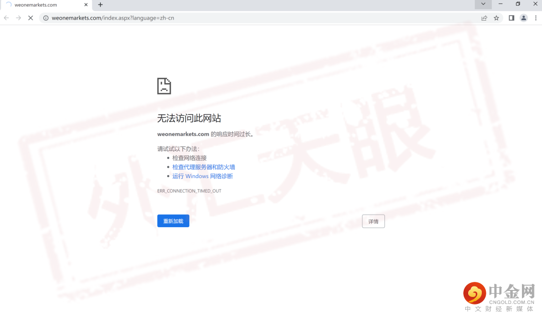
目前,We One Limited微一外汇的官网已经无法打开,跑路无疑,实锤!

正如外汇天眼检测到的,We One Limited微一外汇平台没有任何监管的黑平台。年关将至,还望大家在投资前,先查询清楚该平台资质。不要在被割了“韭菜”之后才追悔莫及。
总结
对此,天眼君多次提醒大家,外汇平台一定是要持有相关的海外监管牌照的,拥有欧美主流国家的外汇牌照,就意味着平台在合法监管框架下合规运营,以及投资者有相关的投资保障,所以持有正规的监管牌照,对一家外汇平台来说是至关重要的。
从杀猪盘再到外汇平台跑路,汇圈仿佛总是充满陷阱。但是,天眼君相信,只要大家在遭遇黑平台的时候勇敢的站出来,由我们进行批露,一定能让更多的汇友避开这些“大坑!”
