
KDG自称是一家全球性的金融衍生品交易服务平台,面向国际投资者提供指数、原油、贵金属、差价合约(CFD)杠杆式投资服务,然而受害者被带进KDG平台一起炒外汇,在“朋友”的喊单指令下盈利至12万多美元后无法出金,理由就是老套路的系统维护升级。
系统升级本是交易商的常规维护,一般正常的维护时间并不会很长,通常不超过24小时,但到了黑平台那里,便可能是无限期,受害者已经申请出金十几天了依然没有任何动静。
据受害者Andy描述,5月底的时候,他被一“朋友”带进KDG平台一起炒外汇。受害者本来对炒外汇不是很了解,但因为有“朋友”的担保,便跟着先后投入了数万美元。在“朋友”的喊单指令下,账户盈利还不错,很快账户资金就便盈利至12万多美元。
6月15日,受害者想要先提现一部分资金,但出金申请一直没有得到回应,按平台之前的说法,出金一般是在3个工作日以内到账。询问平台客服,被告知是系统维护,暂时不能办理出金业务。然而,转眼十几天过去了,受害者的资金依然分文未到账,询问平台客服也是一再拖延,最后直接不回复了。回想整个过程,赚钱来得过于轻松,受害者怀疑自己是中了圈套。
这个套路其实很一般天眼今天叫大家查询黑平台

可以看到在我们搜索的结果中,有两个叫KDG的平台,而且评分都很低,只有1.0几,这时候就要非常警惕了,很大可能是黑平台。
点进去其中一个看详情,发现其平台根本就没有监管。

看MT4/5的鉴定

属于白标经营者,多数情况下存在不受监管、无正规培训的风险。另外,客户所有交易仓单存在与白标经营者做对手的可能。我们查询其MT4交易软件上公布的公司名称为Hunan Mimai Network Technolody Co., Ltd.,公布地址位于中国,网址为https://mwhfx777.com/zh-cn/,与https://kdgforex.com/zh-cn/的网页设计一致,平台未获得授权和监管,建议远离!
再查看其域名

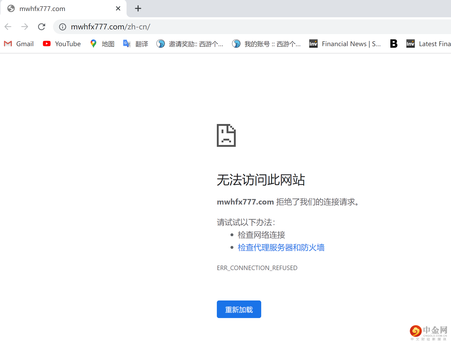
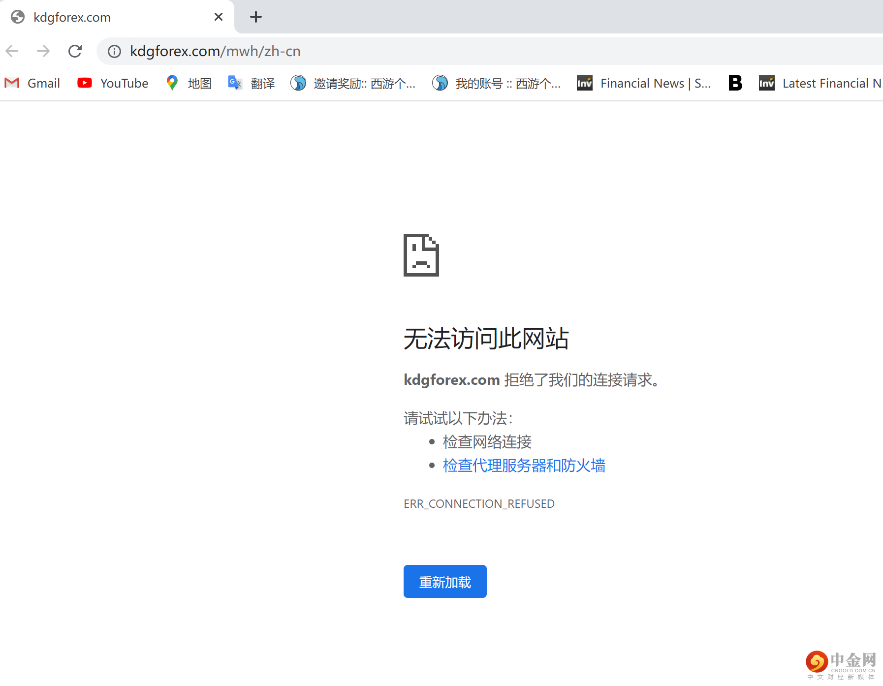
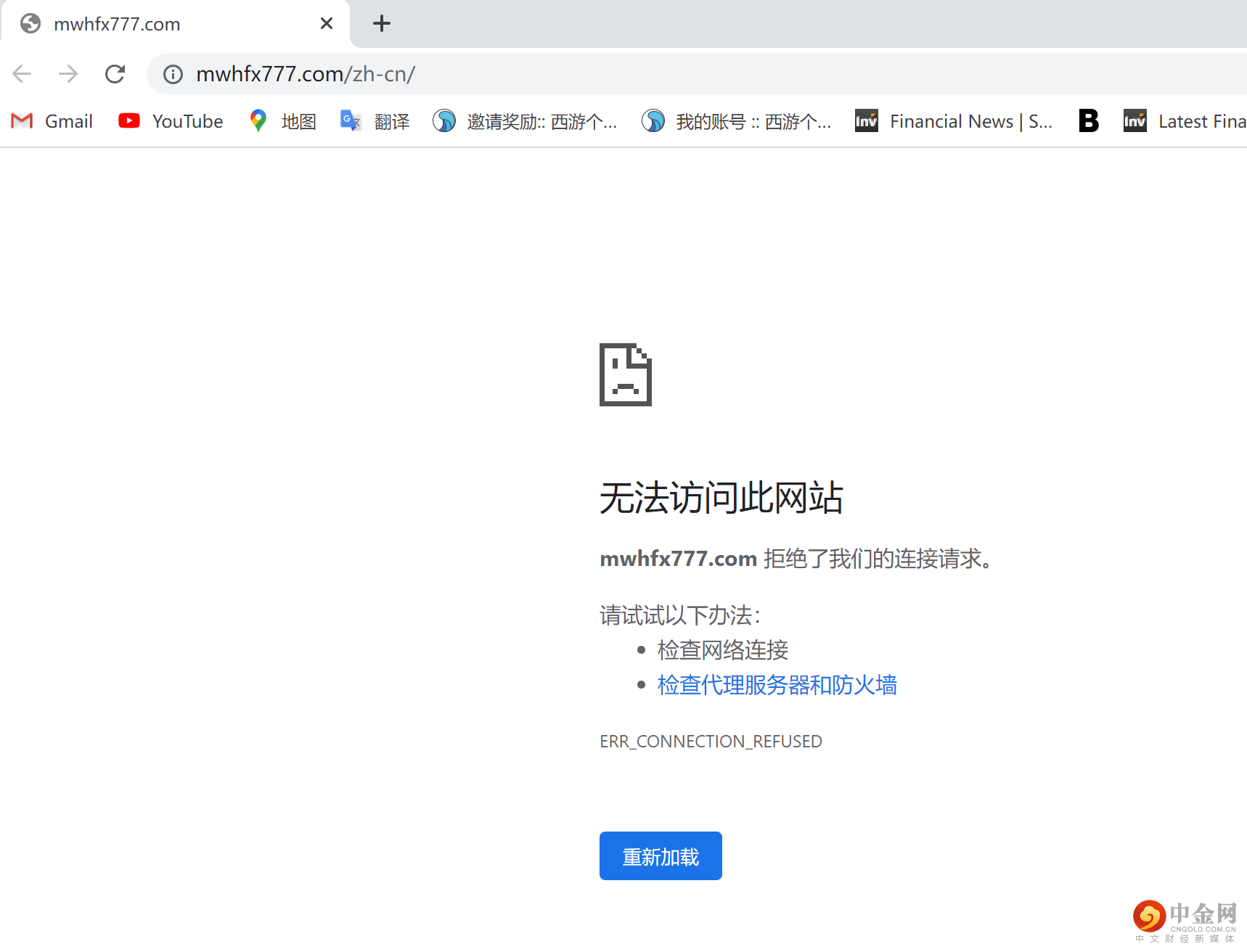
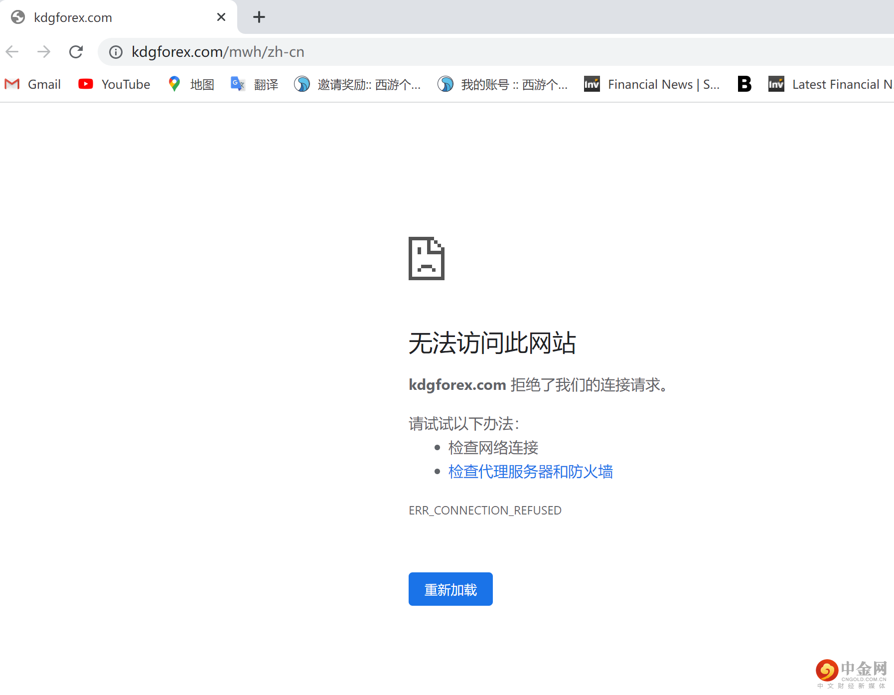
受害者交易的KDG平台,网址为https://kdgforex.com/zh-cn,域名创建时间为2022年5月1日,是一家崭新出炉的平台,网页制作相当粗糙,目前发现的相关网址还有https://mwhfx777.com/zh-cn.
而目前其两个网站均已经打不开了

KDG自称是一家全球性的金融衍生品交易服务平台,面向国际投资者提供指数、原油、贵金属、差价合约(CFD)杠杆式投资服务。但网站里面没有公布公司全称信息,也没有标示任何监管信息,这对于一家刚成立的新平台来说,多少有点敷衍了。

特别提醒大家在选择外汇交易之前,要学会使用外汇天眼对外汇平台进行检验,一旦发现是黑平台,要及时远离,不要妄想在黑平台中捞金!
正所谓“投资千万条,出金第一条,平台不规范,被骗两行泪。”外汇天眼也在此提醒投资者在做外汇交易之前,一定要审核清楚外汇平台的资质以及官网信息,以防上当受骗。
